Board index
Programs with AI or Rules Enforcement
Magic: The Gathering - Duels of the Planeswalkers
Programming Talk
Programs with AI or Rules Enforcement
Magic: The Gathering - Duels of the Planeswalkers
Programming Talk
DotP2015: Ob Nixilis, Unshackled vs developers' weirdness
Moderator: CCGHQ Admins
6 posts
• Page 1 of 1
DotP2015: Ob Nixilis, Unshackled vs developers' weirdness
by thefiremind » 19 Jul 2015, 00:19
From the "Modding tests" topic in the DotP2015 section:
Here's the full code:
My test consisted in commenting out the opponent check and searching my own library, in order to see if Ob Nixilis punished me (try to use only either SetPlayer or SetSecondaryPlayer in the interrogations and he will always punish all players
). I may have missed some strange scenarios this way, so feel free to test more.
Well... I made it! It took me a long while because the developers have been weird: in order to correctly use INTERROGATE_SEARCHED_LIBRARY, you need to use both SetPlayer and SetSecondaryPlayer to define the player you want to check, otherwise you get the count for all players.thefiremind wrote:Ob Nixilis, Unshackled: I'm thinking about a trick to code this one, but I'm not sure if it works. It would be similar to the trick that allows Flamewaker Adept to "intercept" scry.
Here's the full code:
- Ob Nixilis, Unshackled (tested) | Open
- Code: Select all
<?xml version="1.0"?>
<CARD_V2 ExportVersion="1">
<FILENAME text="OB_NIXILIS_UNSHACKLED_199383330" />
<CARDNAME text="OB_NIXILIS_UNSHACKLED" />
<TITLE>
<LOCALISED_TEXT LanguageCode="en-US"><![CDATA[Ob Nixilis, Unshackled]]></LOCALISED_TEXT>
<LOCALISED_TEXT LanguageCode="fr-FR"><![CDATA[Ob Nixilis, libéré de ses chaînes]]></LOCALISED_TEXT>
<LOCALISED_TEXT LanguageCode="es-ES"><![CDATA[Ob Nixilis liberado]]></LOCALISED_TEXT>
<LOCALISED_TEXT LanguageCode="de-DE"><![CDATA[Ob Nixilis der Entfesselte]]></LOCALISED_TEXT>
<LOCALISED_TEXT LanguageCode="it-IT"><![CDATA[Ob Nixilis, Libero dai Vincoli]]></LOCALISED_TEXT>
<LOCALISED_TEXT LanguageCode="jp-JA"><![CDATA[解き放たれし者、オブ・ニクシリス]]></LOCALISED_TEXT>
<LOCALISED_TEXT LanguageCode="ko-KR"><![CDATA[풀려난 오브 닉실리스]]></LOCALISED_TEXT>
<LOCALISED_TEXT LanguageCode="ru-RU"><![CDATA[Об-Никсилис, Освобожденный]]></LOCALISED_TEXT>
<LOCALISED_TEXT LanguageCode="pt-BR"><![CDATA[Ob Nixilis, Libertado]]></LOCALISED_TEXT>
<LOCALISED_TEXT LanguageCode="zh-CN"><![CDATA[破枷的欧尼希兹]]></LOCALISED_TEXT>
<LOCALISED_TEXT LanguageCode="zh-HK"><![CDATA[破枷的歐尼希茲]]></LOCALISED_TEXT>
</TITLE>
<MULTIVERSEID value="199383330" />
<ARTID value="199383330" />
<ARTIST name="Karl Kopinski" />
<CASTING_COST cost="{4}{B}{B}" />
<SUPERTYPE metaname="Legendary" />
<TYPE metaname="Creature" />
<SUB_TYPE metaname="Demon" />
<EXPANSION value="M15" />
<RARITY metaname="R" />
<POWER value="4" />
<TOUGHNESS value="4" />
<STATIC_ABILITY>
<LOCALISED_TEXT LanguageCode="en-US"><![CDATA[Flying]]></LOCALISED_TEXT>
<LOCALISED_TEXT LanguageCode="fr-FR"><![CDATA[Vol]]></LOCALISED_TEXT>
<LOCALISED_TEXT LanguageCode="es-ES"><![CDATA[Vuela]]></LOCALISED_TEXT>
<LOCALISED_TEXT LanguageCode="de-DE"><![CDATA[Fliegend]]></LOCALISED_TEXT>
<LOCALISED_TEXT LanguageCode="it-IT"><![CDATA[Volare]]></LOCALISED_TEXT>
<LOCALISED_TEXT LanguageCode="jp-JA"><![CDATA[飛行]]></LOCALISED_TEXT>
<LOCALISED_TEXT LanguageCode="ko-KR"><![CDATA[비행]]></LOCALISED_TEXT>
<LOCALISED_TEXT LanguageCode="ru-RU"><![CDATA[Полет]]></LOCALISED_TEXT>
<LOCALISED_TEXT LanguageCode="pt-BR"><![CDATA[Voar]]></LOCALISED_TEXT>
<LOCALISED_TEXT LanguageCode="zh-CN"><![CDATA[飞行]]></LOCALISED_TEXT>
<LOCALISED_TEXT LanguageCode="zh-HK"><![CDATA[飛行]]></LOCALISED_TEXT>
<INTRINSIC characteristic="CHARACTERISTIC_FLYING" />
</STATIC_ABILITY>
<STATIC_ABILITY commaspace="1">
<LOCALISED_TEXT LanguageCode="en-US"><![CDATA[trample]]></LOCALISED_TEXT>
<LOCALISED_TEXT LanguageCode="fr-FR"><![CDATA[piétinement]]></LOCALISED_TEXT>
<LOCALISED_TEXT LanguageCode="es-ES"><![CDATA[arrolla.]]></LOCALISED_TEXT>
<LOCALISED_TEXT LanguageCode="de-DE"><![CDATA[verursacht Trampelschaden]]></LOCALISED_TEXT>
<LOCALISED_TEXT LanguageCode="it-IT"><![CDATA[travolgere]]></LOCALISED_TEXT>
<LOCALISED_TEXT LanguageCode="jp-JA"><![CDATA[トランプル]]></LOCALISED_TEXT>
<LOCALISED_TEXT LanguageCode="ko-KR"><![CDATA[돌진]]></LOCALISED_TEXT>
<LOCALISED_TEXT LanguageCode="ru-RU"><![CDATA[Пробивной удар]]></LOCALISED_TEXT>
<LOCALISED_TEXT LanguageCode="pt-BR"><![CDATA[atropelar]]></LOCALISED_TEXT>
<LOCALISED_TEXT LanguageCode="zh-CN"><![CDATA[践踏]]></LOCALISED_TEXT>
<LOCALISED_TEXT LanguageCode="zh-HK"><![CDATA[踐踏]]></LOCALISED_TEXT>
<INTRINSIC characteristic="CHARACTERISTIC_TRAMPLE" />
</STATIC_ABILITY>
<TRIGGERED_ABILITY linked_ability_group="1" replacement_effect="1">
<TRIGGER value="ZONECHANGE_END" simple_qualifier="self" to_zone="ZONE_BATTLEFIELD">
for i=0,MTG():GetNumberOfStartingPlayers()-1 do
local player = MTG():GetNthStartingPlayer(i)
if player ~= nil then
local interrogation = MTG():ClearInterrogationQuery()
interrogation:SetPlayer(player)
interrogation:SetSecondaryPlayer(player)
LinkedDC():Set_Int( i, interrogation:Count(INTERROGATE_SEARCHED_LIBRARY, INTERROGATE_THIS_GAME) )
end
end
return false
</TRIGGER>
</TRIGGERED_ABILITY>
<TRIGGERED_ABILITY linked_ability_group="1" replacement_effect="1">
<LOCALISED_TEXT LanguageCode="en-US"><![CDATA[Whenever an opponent searches his or her library, that player sacrifices a creature and loses 10 life.]]></LOCALISED_TEXT>
<LOCALISED_TEXT LanguageCode="fr-FR"><![CDATA[À chaque fois qu’un adversaire cherche dans sa bibliothèque, ce joueur sacrifie une créature et perd 10 points de vie.]]></LOCALISED_TEXT>
<LOCALISED_TEXT LanguageCode="es-ES"><![CDATA[Siempre que un oponente busque en su biblioteca, ese jugador sacrifica una criatura y pierde 10 vidas.]]></LOCALISED_TEXT>
<LOCALISED_TEXT LanguageCode="de-DE"><![CDATA[Immer wenn ein Gegner seine Bibliothek durchsucht, opfert dieser Spieler eine Kreatur und verliert 10 Lebenspunkte.]]></LOCALISED_TEXT>
<LOCALISED_TEXT LanguageCode="it-IT"><![CDATA[Ogniqualvolta un avversario passa in rassegna il suo grimorio, quel giocatore sacrifica una creatura e perde 10 punti vita.]]></LOCALISED_TEXT>
<LOCALISED_TEXT LanguageCode="jp-JA"><![CDATA[対戦相手1人が自分のライブラリーを探すたび、そのプレイヤーはクリーチャーを1体生け贄に捧げ、10点のライフを失う。]]></LOCALISED_TEXT>
<LOCALISED_TEXT LanguageCode="ko-KR"><![CDATA[상대가 자신의 서고에서 카드를 찾을 때마다, 그 플레이어는 생물 한 개를 희생하고 생명 10점을 잃는다.]]></LOCALISED_TEXT>
<LOCALISED_TEXT LanguageCode="ru-RU"><![CDATA[Каждый раз, когда оппонент ищет в своей библиотеке, тот игрок жертвует существо и теряет 10 жизней.]]></LOCALISED_TEXT>
<LOCALISED_TEXT LanguageCode="pt-BR"><![CDATA[Toda vez que um oponente procura algo no próprio grimório, ele sacrifica uma criatura e perde 10 pontos de vida.]]></LOCALISED_TEXT>
<LOCALISED_TEXT LanguageCode="zh-CN"><![CDATA[每当一位对手搜寻其牌库时,该牌手牺牲一个生物且失去10点生命。]]></LOCALISED_TEXT>
<LOCALISED_TEXT LanguageCode="zh-HK"><![CDATA[每當一位對手搜尋其牌庫時,該玩家犧牲一個生物且失去10點生命。]]></LOCALISED_TEXT>
<TRIGGER value="SPELL_OR_ABILITY_CAUSED_SHUFFLE" pre_trigger="1">
for i=0,MTG():GetNumberOfStartingPlayers()-1 do
local player = MTG():GetNthStartingPlayer(i)
if player ~= nil then
local interrogation = MTG():ClearInterrogationQuery()
interrogation:SetPlayer(player)
interrogation:SetSecondaryPlayer(player)
local searches = interrogation:Count(INTERROGATE_SEARCHED_LIBRARY, INTERROGATE_THIS_GAME)
if player:GetTeam() ~= EffectController():GetTeam() then
if searches > LinkedDC():Get_Int(i) then
local delayDC = EffectDC():Make_Chest(i)
delayDC:Set_PlayerPtr(0, player)
MTG():CreateDelayedTrigger(1, delayDC)
end
end
LinkedDC():Set_Int(i, searches)
end
end
return false
</TRIGGER>
</TRIGGERED_ABILITY>
<TRIGGERED_ABILITY resource_id="1">
<CLEANUP fire_once="1" />
<LOCALISED_TEXT LanguageCode="en-US"><![CDATA[Whenever an opponent searches his or her library, that player sacrifices a creature and loses 10 life.]]></LOCALISED_TEXT>
<LOCALISED_TEXT LanguageCode="fr-FR"><![CDATA[À chaque fois qu’un adversaire cherche dans sa bibliothèque, ce joueur sacrifie une créature et perd 10 points de vie.]]></LOCALISED_TEXT>
<LOCALISED_TEXT LanguageCode="es-ES"><![CDATA[Siempre que un oponente busque en su biblioteca, ese jugador sacrifica una criatura y pierde 10 vidas.]]></LOCALISED_TEXT>
<LOCALISED_TEXT LanguageCode="de-DE"><![CDATA[Immer wenn ein Gegner seine Bibliothek durchsucht, opfert dieser Spieler eine Kreatur und verliert 10 Lebenspunkte.]]></LOCALISED_TEXT>
<LOCALISED_TEXT LanguageCode="it-IT"><![CDATA[Ogniqualvolta un avversario passa in rassegna il suo grimorio, quel giocatore sacrifica una creatura e perde 10 punti vita.]]></LOCALISED_TEXT>
<LOCALISED_TEXT LanguageCode="jp-JA"><![CDATA[対戦相手1人が自分のライブラリーを探すたび、そのプレイヤーはクリーチャーを1体生け贄に捧げ、10点のライフを失う。]]></LOCALISED_TEXT>
<LOCALISED_TEXT LanguageCode="ko-KR"><![CDATA[상대가 자신의 서고에서 카드를 찾을 때마다, 그 플레이어는 생물 한 개를 희생하고 생명 10점을 잃는다.]]></LOCALISED_TEXT>
<LOCALISED_TEXT LanguageCode="ru-RU"><![CDATA[Каждый раз, когда оппонент ищет в своей библиотеке, тот игрок жертвует существо и теряет 10 жизней.]]></LOCALISED_TEXT>
<LOCALISED_TEXT LanguageCode="pt-BR"><![CDATA[Toda vez que um oponente procura algo no próprio grimório, ele sacrifica uma criatura e perde 10 pontos de vida.]]></LOCALISED_TEXT>
<LOCALISED_TEXT LanguageCode="zh-CN"><![CDATA[每当一位对手搜寻其牌库时,该牌手牺牲一个生物且失去10点生命。]]></LOCALISED_TEXT>
<LOCALISED_TEXT LanguageCode="zh-HK"><![CDATA[每當一位對手搜尋其牌庫時,該玩家犧牲一個生物且失去10點生命。]]></LOCALISED_TEXT>
<TRIGGER value="SPELL_OR_ABILITY_CAUSED_SHUFFLE" />
<RESOLUTION_TIME_ACTION>
local controller = EffectDC():Get_PlayerPtr(0)
if controller ~= nil then
local filter = ClearFilter()
filter:Add(FE_CONTROLLER, OP_IS, controller)
filter:Add(FE_TYPE, OP_IS, CARD_TYPE_CREATURE)
controller:ChooseItem( "CARD_QUERY_CHOOSE_CREATURE_TO_SACRIFICE", EffectDC():Make_Targets(1) )
end
</RESOLUTION_TIME_ACTION>
<RESOLUTION_TIME_ACTION>
local controller = EffectDC():Get_PlayerPtr(0)
if controller ~= nil then
local chosen = EffectDC():Get_Targets(1):Get_CardPtr(0)
if chosen ~= nil then
controller:Sacrifice(chosen)
end
controller:LoseLife(10)
end
</RESOLUTION_TIME_ACTION>
</TRIGGERED_ABILITY>
<TRIGGERED_ABILITY>
<LOCALISED_TEXT LanguageCode="en-US"><![CDATA[Whenever another creature dies, put a +1/+1 counter on Ob Nixilis, Unshackled.]]></LOCALISED_TEXT>
<LOCALISED_TEXT LanguageCode="fr-FR"><![CDATA[À chaque fois qu’une autre créature meurt, mettez un marqueur +1/+1 sur Ob Nixilis, libéré de ses chaînes.]]></LOCALISED_TEXT>
<LOCALISED_TEXT LanguageCode="es-ES"><![CDATA[Siempre que otra criatura muera, pon un contador +1/+1 sobre Ob Nixilis liberado.]]></LOCALISED_TEXT>
<LOCALISED_TEXT LanguageCode="de-DE"><![CDATA[Immer wenn eine andere Kreatur stirbt, lege eine +1/+1-Marke auf Ob Nixilis den Entfesselten.]]></LOCALISED_TEXT>
<LOCALISED_TEXT LanguageCode="it-IT"><![CDATA[Ogniqualvolta un’altra creatura muore, metti un segnalino +1/+1 su Ob Nixilis, Libero dai Vincoli.]]></LOCALISED_TEXT>
<LOCALISED_TEXT LanguageCode="jp-JA"><![CDATA[他のクリーチャーが1体死亡するたび、解き放たれし者、オブ・ニクシリスの上に+1/+1カウンターを1個置く。]]></LOCALISED_TEXT>
<LOCALISED_TEXT LanguageCode="ko-KR"><![CDATA[다른 생물이 죽을 때마다, 풀려난 오브 닉실리스에 +1/+1 카운터 한 개를 올려놓는다.]]></LOCALISED_TEXT>
<LOCALISED_TEXT LanguageCode="ru-RU"><![CDATA[Каждый раз, когда другое существо умирает, положите один жетон +1/+1 на Об-Никсилиса, Освобожденного.]]></LOCALISED_TEXT>
<LOCALISED_TEXT LanguageCode="pt-BR"><![CDATA[Toda vez que outra criatura morrer, coloque um marcador +1/+1 em Ob Nixilis, Libertado.]]></LOCALISED_TEXT>
<LOCALISED_TEXT LanguageCode="zh-CN"><![CDATA[每当另一个生物死去时,在破枷的欧尼希兹上放置一个+1/+1指示物。]]></LOCALISED_TEXT>
<LOCALISED_TEXT LanguageCode="zh-HK"><![CDATA[每當另一個生物死去時,在破枷的歐尼希茲上放置一個+1/+1指示物。]]></LOCALISED_TEXT>
<TRIGGER value="ZONECHANGE_BEGIN" to_zone="ZONE_GRAVEYARD" from_zone="ZONE_BATTLEFIELD">
return TriggerObject() ~= EffectSource() and TriggerObject():GetCardType():Test(CARD_TYPE_CREATURE)
</TRIGGER>
<RESOLUTION_TIME_ACTION>
if EffectSource() ~= nil then
EffectSource():AddCounters( MTG():PlusOnePlusOneCounters(), 1 )
end
</RESOLUTION_TIME_ACTION>
</TRIGGERED_ABILITY>
<HELP title="MORE_INFO_BADGE_TITLE_10" body="MORE_INFO_BADGE_BODY_10" zone="ZONE_ANY" />
<HELP title="MORE_INFO_BADGE_TITLE_1" body="MORE_INFO_BADGE_BODY_1" zone="ZONE_ANY" />
<SFX text="COMBAT_CLAW_LARGE_ATTACK" power_boundary_min="4" power_boundary_max="-1" />
<SFX text="COMBAT_CLAW_SMALL_ATTACK" power_boundary_min="1" power_boundary_max="3" />
<AI_BASE_SCORE score="600" zone="ZONE_BATTLEFIELD" />
</CARD_V2>
My test consisted in commenting out the opponent check and searching my own library, in order to see if Ob Nixilis punished me (try to use only either SetPlayer or SetSecondaryPlayer in the interrogations and he will always punish all players
< Former DotP 2012/2013/2014 modder >
Currently busy with life...
Currently busy with life...
-

thefiremind - Programmer
- Posts: 3515
- Joined: 07 Nov 2011, 10:55
- Has thanked: 118 times
- Been thanked: 722 times
Re: DotP2015: Ob Nixilis, Unshackled vs developers' weirdnes
by Tejahn » 19 Jul 2015, 01:26
Great work as always! I'll go ahead and brew a deck featuring Ob Nixilis, Unshackled and report any weird happenings. Thanks!
Re: DotP2015: Ob Nixilis, Unshackled vs developers' weirdnes
by Tejahn » 19 Jul 2015, 06:12
I was about to test a deck with Ob Nixilis, Unshackled and realized I can only have 4 of the 24 Shadowborn Apostle's I need. Is there a way to allow a large number of cards in you deck similar to how lands are placed? I remember reading of a way to enforce 4 of each card somewhere. If someone can provide the method that would be great. I'd prefer if we counld disable the entire rarity system completely. I've been changing the cards to commons just in case I need four of them in my decks.
Re: DotP2015: Ob Nixilis, Unshackled vs developers' weirdnes
by thefiremind » 19 Jul 2015, 08:44
It is possible to enforce 4 by modifying the profile. In fact, if you code a card as common the first time, then run the game at least once, then change that card's rarity, you will retain 4 copies of that card anyway (the square with the number "4" will be gray instead of golden, as if you were still missing copies). However I don't think you can enforce a number of copies greater than 4 since the number is partially used for the foiling information (rather than 1,2,3,4 for each copy you have, a foiled card will be marked with 9,10,11,12 in the profile).Tejahn wrote:Is there a way to allow a large number of cards in you deck similar to how lands are placed? I remember reading of a way to enforce 4 of each card somewhere.
< Former DotP 2012/2013/2014 modder >
Currently busy with life...
Currently busy with life...
-

thefiremind - Programmer
- Posts: 3515
- Joined: 07 Nov 2011, 10:55
- Has thanked: 118 times
- Been thanked: 722 times
Re: DotP2015: Ob Nixilis, Unshackled vs developers' weirdnes
by Xander9009 » 19 Jul 2015, 10:22
I'm glad to see that it's now possible with no hard coded lists that would need updated.
(The one I made for the CW works, but any card that shuffles the library without searching it has to go in a list or they'll fire Ob's trigger. I hate hard coded lists.)
_______________________________
Community Wad - Community Wad Website - How to Help and Report Bugs
Discord: discord.gg/4AXvHzW
Community Wad - Community Wad Website - How to Help and Report Bugs
Discord: discord.gg/4AXvHzW
-

Xander9009 - Programmer
- Posts: 2905
- Joined: 29 Jun 2013, 07:44
- Location: Indiana, United States
- Has thanked: 121 times
- Been thanked: 445 times
Re: DotP2015: Ob Nixilis, Unshackled vs developers' weirdnes
by Tejahn » 19 Jul 2015, 13:46
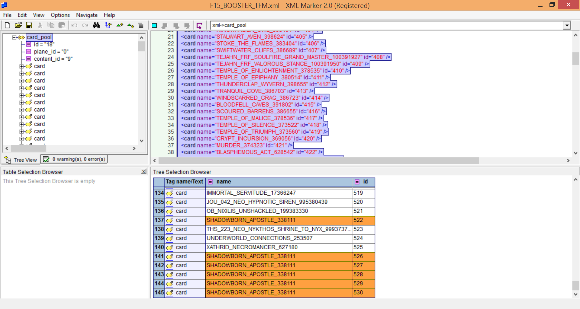
That's unfortunate. However, your response prompted me to think harder so I decided to try a workaround. At first, I was going to make copies of the Shadowborne Apostle XML, rename each file, and store them in their proper places. But as the screenshot above demonstrates I decided to just add the same name to the CARD POOL XML five more times and I can now add up to four copies of each card because of the common rarity.thefiremind wrote:It is possible to enforce 4 by modifying the profile. In fact, if you code a card as common the first time, then run the game at least once, then change that card's rarity, you will retain 4 copies of that card anyway (the square with the number "4" will be gray instead of golden, as if you were still missing copies). However I don't think you can enforce a number of copies greater than 4 since the number is partially used for the foiling information (rather than 1,2,3,4 for each copy you have, a foiled card will be marked with 9,10,11,12 in the profile).
Yes. I was glad to hear that he made it work. I'm grateful for the Firemind's Foresight and insight.Xander9009 wrote:I'm glad to see that it's now possible with no hard coded lists that would need updated.(The one I made for the CW works, but any card that shuffles the library without searching it has to go in a list or they'll fire Ob's trigger. I hate hard coded lists.)
6 posts
• Page 1 of 1
Who is online
Users browsing this forum: No registered users and 15 guests